Skip to content

Test cases: Order with address mapping

A big part of the integration is the correct mapping of the address data from Abacus to Shopware. To test this thoroughly, different processes must be taken into account, and the handling in Abacus must be correct too.

The following test cases are described from a user view in Shoppware, in all cases you can also first create the shopper in Abacus and then do the test case.
See here how

1.1 Order as new shopware customer

In Shopware:

  1. Create a new customer account on the storefront
  2. Log in to the newly created customer account
  3. Place a new order

In Abacus:

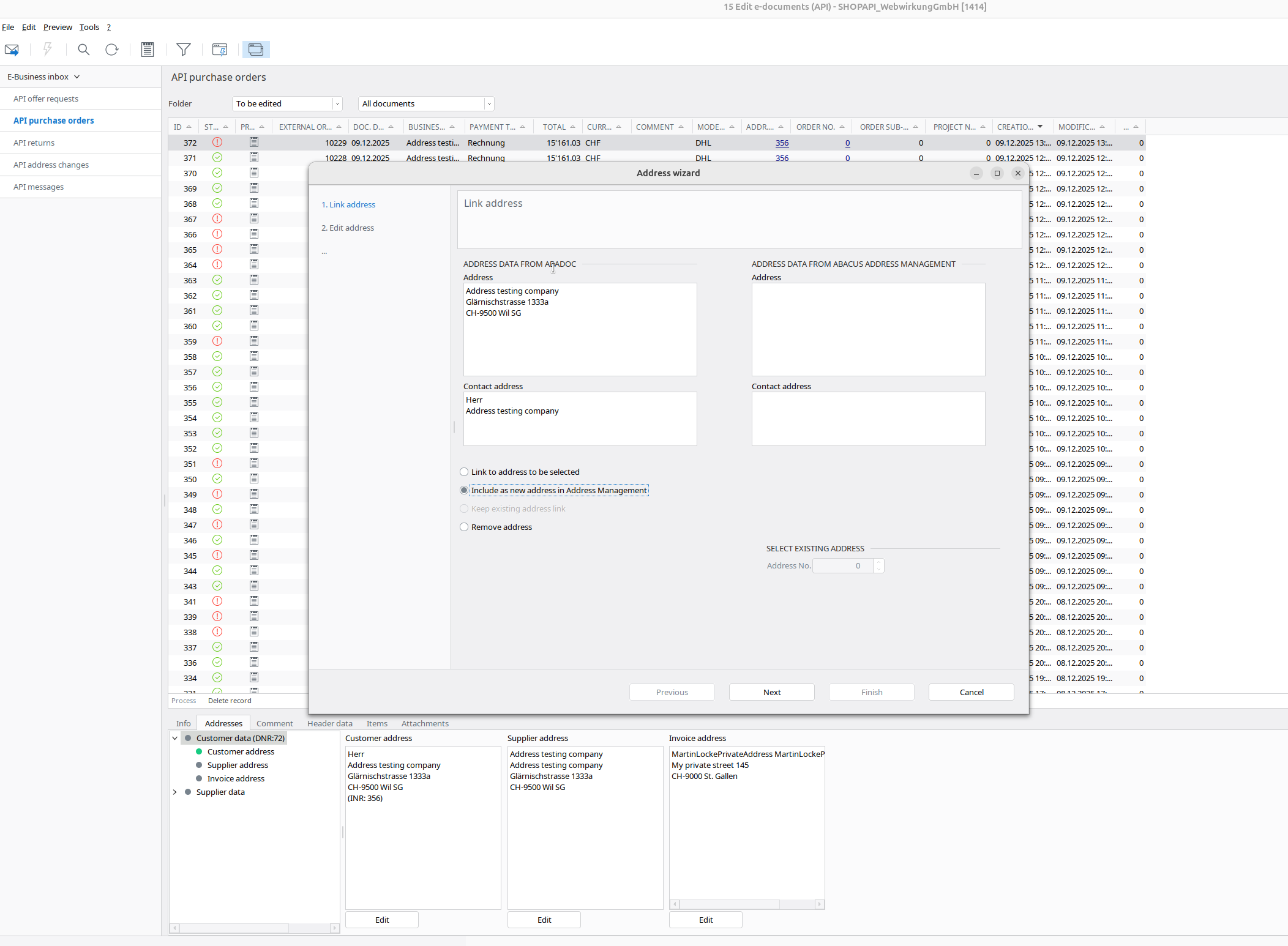
  1. Go back to Abacus -> E-business -> Edit e-documents(API)(J15)
  2. Find your order
  3. Map all addresses(Customer address, Supplier address, Invoice address)
Link customer addressEdit customer address
link-customer-addressedit-customer-address
Link supplier addressEdit supplier address
link-supplier-addressedit-supplier-address
Link invoice addressEdit invoice address
Same like in supplier addressSame like in supplier address

In Shopware:

  1. Go to your Shopware and run the webwirkung.abacus.subscription.shopper task (manual sync) (See here how)
  2. Go to «Customers» and find your shopper
  3. Check if custom fields are filled with abacus data(in account and address)
AccountAddress
account-custom-fieldsaddress-custom-fields

Result

The result should look like:

In Shopware:

  1. Log in to the account in the storefront and place a new order

In Abacus:

  1. Go back to Abacus -> E-business -> Edit e-documents(API)(J15)
  2. Find your order
  3. Now all addresses should be "green," which means our mapping works Map new customer

1.2 Order as existing customer with an address change

In Shopware:

  1. Go to «Customers» and find your customer
  2. Log in with the customer account
  3. Before placing an order, change the address. This example: street and house number changed Change address in shopware
  4. Place a new order

In Abacus:

  1. Go back to Abacus -> E-business -> Edit e-documents(API)(J15)
  2. Find your order
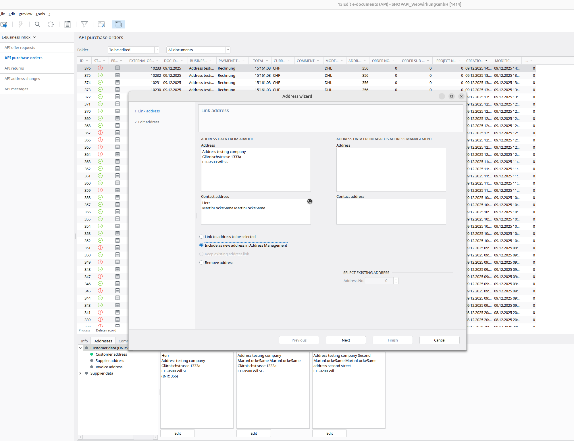
  3. Now you have to map addresses again because there is a difference between the data in the Abacus and the data from Shopware. Keep existing address In this step, you have to change all differences in the abacus data by clicking on the arrows.
BeforeAfter
before-change-mappingafter-change-ammping

Result

The result should look like:

In Shopware:

  1. Log in to the account in the storefront and place a new order

In Abacus:

  1. Go back to Abacus -> E-business -> Edit e-documents(API)(J15)
  2. Find your order
  3. Now all addresses should be "green," which new addresses Map customer with address changed

1.3 Order as existing customer with same billing/shipping address

In Shopware:

  1. Go to «Customers» and find your customer
  2. Log in with the customer account
  3. Place an order with a changed address

In Abacus:

  1. Go back to Abacus -> E-business -> Edit e-documents(API)(J15)
  2. Find your order
  3. Map(edit) the shipping addresses and the invoice address
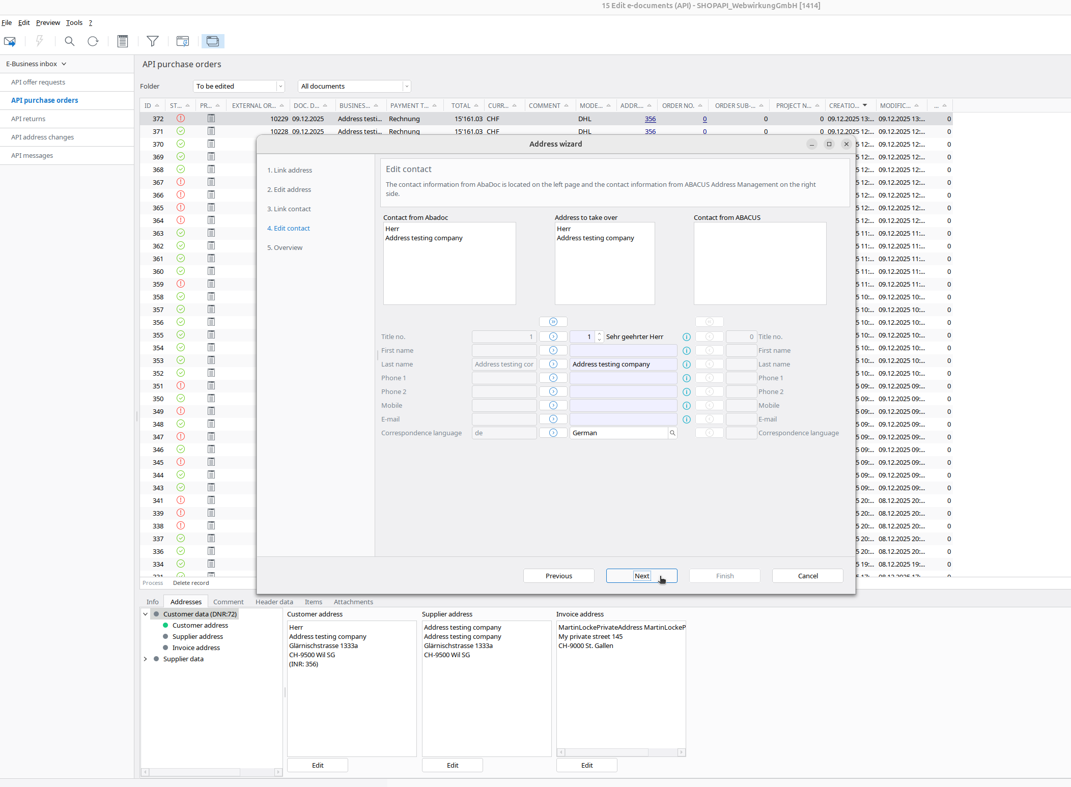
Link addressEdit addressLink contactEdit contact
Map addresses

Result

In Abacus:Map addresses

In Shopware:

  1. Go back to Shopware and execute the task webwirkung.abacus.subscription.shopper to map address IDs (See here how)
  2. Under «Customers» find your shopper
  3. In the address, you should now see the new custom field with the abacus address ID

Map addresses

Final verification

  1. Login as the shopper in Storefront
  2. Place a new order
  3. Go back to Abacus -> E-business -> Edit e-documents(API)(J15)
  4. Now all 3 addresses should be "green," which means our mapping works

Map addresses

1.4 Order as existing customer with a different billing and shipping address

In Shopware:

  1. Go to «Customers» and find your customer
  2. Log in with the customer account
  3. Place an order with a different shipping address

In Abacus:

  1. Go back to Abacus > E-business > Edit e-documents(API)(J15)
  2. Find your order
  3. Map(edit) your shipping addresses (see screenshots below)
  4. Map(edit) your invoice address

Shipping & Invoice address mapping

Link addressEdit addressLink contactEdit contactSame on invoice
Map Shipping addressesMap Shipping addressesMap Shipping addressesMap Shipping addressesMap Shipping addresses

Result

The result should look like (now marked green):

Map Shipping addresses

In Shopware:

  1. Go to your Shopware and run the webwirkung.abacus.subscription.shopper task to map address IDs (See here how)
  2. Go to «Customers» and find your shoppwe
  3. In the addresses you should see the custom field filled with the abacus address ID. This ID is different for every address:
First address with different IDSecond address with different ID
Map Shipping addressesMap Shipping addresses

Final verification

  1. Login as the shopper in Storefront
  2. Place a new order
  3. Go back to Abacus -> E-business -> Edit e-documents(API)(J15)
  4. Now all 3 addresses should be "green," which means our mapping works

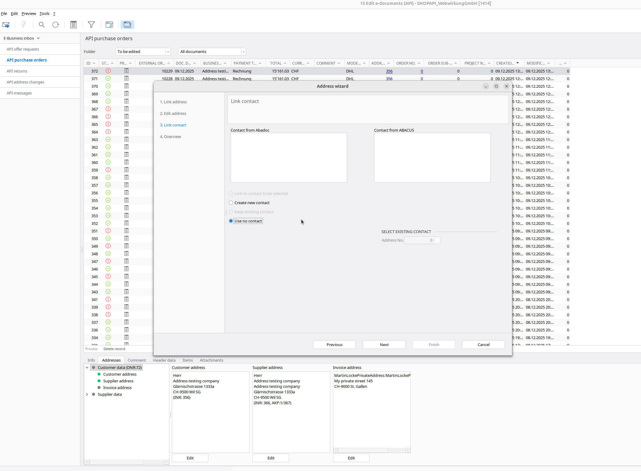
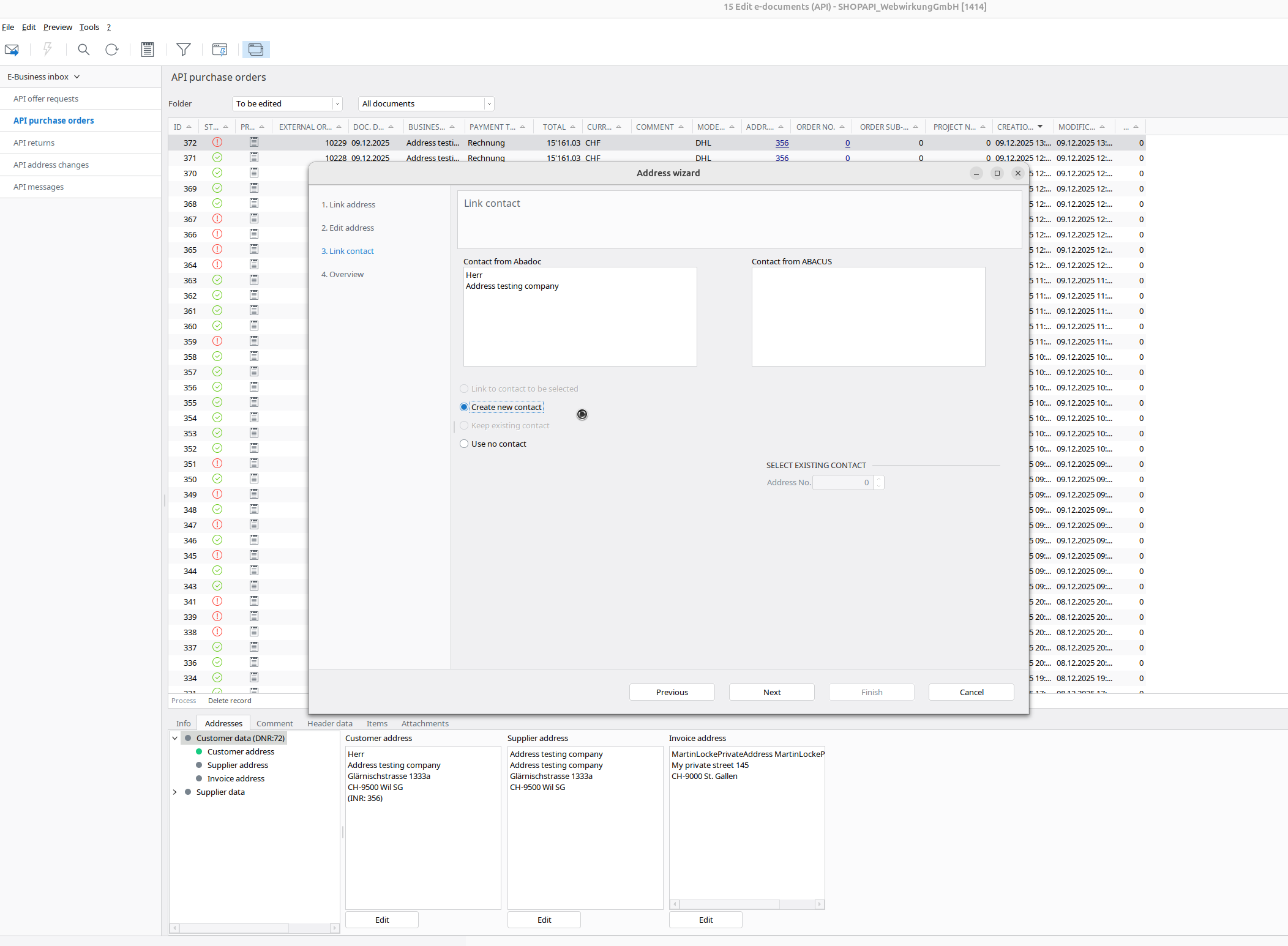
1.5 Order as existing customer with different contact persons

In Shopware:

  1. Go to «Customers» and find your customer
  2. Log in with the customer account
  3. Place an order with the same address and company name but different first and last names

Map Shipping addresses

In Abacus:

  1. Go back to Abacus > E-business > Edit e-documents(API)(J15)
  2. Find your order
  3. Map(edit) your addresses. Here you have to choose your address from the list or Abacus will find duplicate addresses
Select address in listDuplicate address warning
Map Shipping addressesMap Shipping addresses
Link addressSelect in listLink contactEdit contactSame on invoice
Map Shipping addressesMap Shipping addressesMap Shipping addressesMap Shipping addressesMap Shipping addresses

Result

The result should look like:

Map Shipping addresses

As you see address ID is the same, butthe the contact ID is different!

In Shopware:

  1. Go to your Shopware and run the webwirkung.abacus.subscription.shopper task (See here how)
  2. Go to the «Customers» and find your shopper
  3. In the addresses you should see the custom field filled with the abacus address ID. This ID is same for every address:
First address same IDSecond address same ID
Map Shipping addressesMap Shipping addresses

Final verification

  1. Login as the shopper in Storefront
  2. Place a new order
  3. Go back to Abacus > E-business > Edit e-documents(API)(J15)
  4. Now all addresses should be "green," which means our mapping works

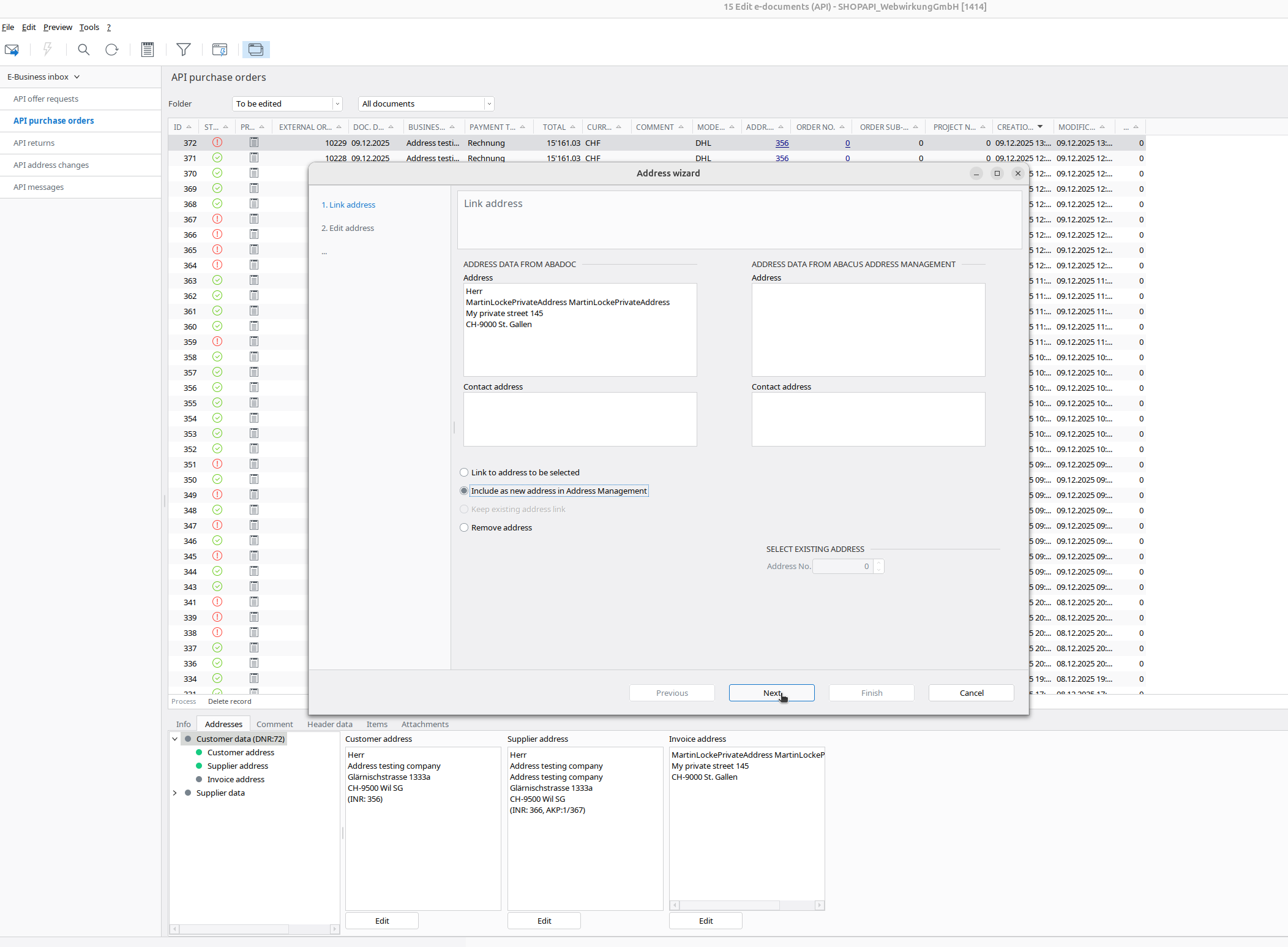
1.6 Order as existing customer with different addresses and different contact

In Shopware:

  1. Go to «Customers» and find your customer
  2. Log in with the customer account
  3. Place an order with a different address and different names

In Abacus:

  1. Go back to Abacus > E-business > Edit e-documents(API)(J15)
  2. Find your order
  3. Map(edit) your shipping address
Link addressEdit addressLink contactEdit contact
Map Shipping addressesMap Shipping addressesMap Shipping addressesMap Shipping addresses
  1. Same with an invoice address:
Link addressEdit addressLink contactEdit contact
Map Shipping addressesMap Shipping addressesMap Shipping addressesMap Shipping addresses

Result

The result should look like:

Map Shipping addresses

In Shopware:

  1. Go to your Shopware and run the webwirkung.abacus.subscription.shopper task to map address IDs (See here how)
  2. Go to the «Customers» and find your shopper
  3. In the addresses you should see the custom field filled with the abacus address ID. This ID is different for every address:

Final verification

  1. Login as the shopper in Storefront
  2. Place a new order
  3. Go back to Abacus -> E-business -> Edit e-documents(API)(J15)
  4. Now all addresses should be "green," which means our mapping works

Map Shipping addresses

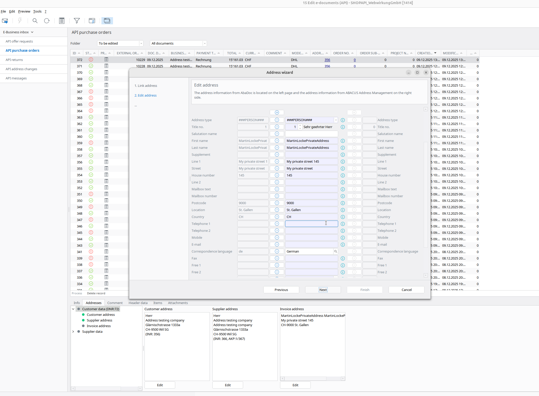
1.7 Order as existing customer with different addresses and types (private/business)

In Shopware:

  1. Go to «Customers» and find your customer
  2. Log in with the customer account
  3. Place an order with a different address and type (business or private)

In Abacus:

  1. Go back to Abacus > E-business > Edit e-documents(API)(J15)
  2. Find your order
  3. Map(edit) your shipping address
Link addressLink contactEdit contact
Map Shipping addressesMap Shipping addressesMap Shipping addresses
  1. Same with an invoice address - please note that in this example without a company = private
Link addressEdit addressLink contact
Map Shipping addressesMap Shipping addressesMap Shipping addresses

Result

The result should look like:

Map Shipping addresses

In Shopware:

  1. Go to your Shopware and run the webwirkung.abacus.subscription.shopper task to map address IDs (See here how)
  2. Go to the «Customers» and find your shopper
  3. In the addresses you should see the custom field filled with the abacus address ID. This ID is different for every address:

Final verification

  1. Login as the shopper in Storefront
  2. Place a new order
  3. Go back to Abacus > E-business > Edit e-documents(API)(J15)
  4. Now all addresses should be "green," which means our mapping works

Map Shipping addresses